/ / / Undela

Undela logo Undela and Flamory

Flamory provides the following integration abilities:

  • Create and use window snapshots for Undela
  • Take and edit Undela screenshots
  • Automatically copy selected text from Undela and save it to Flamory history

To automate your day-to-day Undela tasks, use the Nekton automation platform. Describe your workflow in plain language, and get it automated using AI.

Screenshot editing

Flamory helps you capture and store screenshots from Undela by pressing a single hotkey. It will be saved to a history, so you can continue doing your tasks without interruptions. Later, you can edit the screenshot: crop, resize, add labels and highlights. After that, you can paste the screenshot into any other document or e-mail message.

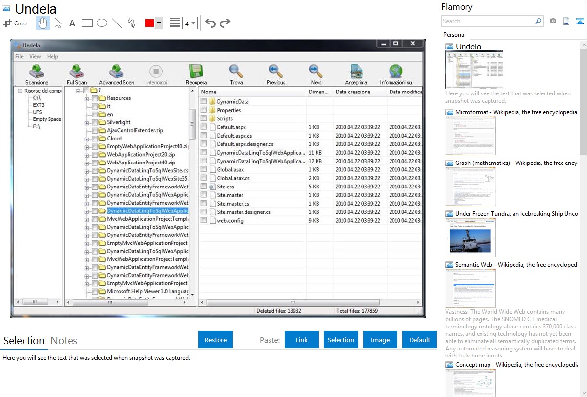
Here is how Undela snapshot can look like. Get Flamory and try this on your computer.

Undela - Flamory bookmarks and screenshots

Application info

Undela is a free data undelete software to recovery files from hard disk (NTFS, NTFS5, FAT12, FAT16, FAT32(Windows), XFS(Linux) partitions) and removable media (SD, CF, MS, MMC, xD, Flash Card, USB drive).

Features:

Undelete files deleted without Recycle Bin, or when Recycle Bin has been emptied

Recovery files removed by virus attack or power failure

Recovery compressed files

Preview deleted photos and text documents

Utilizing a non-destructive, read-only file recovery approach

Batch file undelete (recovers multiple files in one action)

Recognizes localized names

Standard "Windows Explorer" - style interface

You can search for deleted files on a disk by filename or mask

Can be run from a USB storage device

Scan all files and directories on selected hard drives

Multilingual interface: English, Chinese, German, Spanish, Italian, French, Japanese, Korean, Portuguese, Russian.

Recovers deleted data from the removable media:

Secure Digital Card (SD cards)

CompactFlash (CF cards)

Sony Memory Stick (MS cards)

Multimedia Card (MMC cards)

Flash Card/drive

USB drive/store device

xD Picture Card

Smart Media Card

Digital cameras

hard drive

and other

Integration level may vary depending on the application version and other factors. Make sure that user are using recent version of Undela. Please contact us if you have different integration experience.